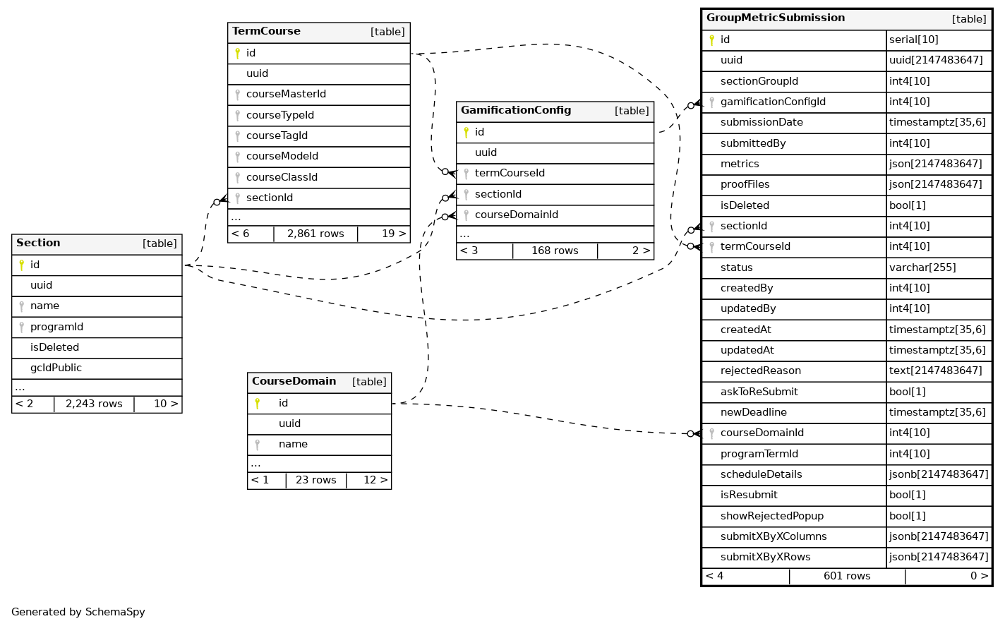
Columns
| Column | Type | Size | Nulls | Auto | Default | Children | Parents | Comments | |||
|---|---|---|---|---|---|---|---|---|---|---|---|
| id | serial | 10 | √ | nextval('"GroupMetricSubmission_id_seq"'::regclass) |
|
|
|||||
| uuid | uuid | 2147483647 | null |
|
|
||||||
| sectionGroupId | int4 | 10 | √ | null |
|
|
|||||
| gamificationConfigId | int4 | 10 | √ | null |
|
|
|||||
| submissionDate | timestamptz | 35,6 | √ | null |
|
|
|||||
| submittedBy | int4 | 10 | √ | null |
|
|
|||||
| metrics | json | 2147483647 | √ | null |
|
|
|||||
| proofFiles | json | 2147483647 | √ | null |
|
|
|||||
| isDeleted | bool | 1 | √ | false |
|
|
|||||
| sectionId | int4 | 10 | √ | null |
|
|
|||||
| termCourseId | int4 | 10 | √ | null |
|
|
|||||
| status | varchar | 255 | 'pending'::character varying |
|
|
||||||
| createdBy | int4 | 10 | null |
|
|
||||||
| updatedBy | int4 | 10 | √ | null |
|
|
|||||
| createdAt | timestamptz | 35,6 | √ | null |
|
|
|||||
| updatedAt | timestamptz | 35,6 | √ | null |
|
|
|||||
| rejectedReason | text | 2147483647 | √ | null |
|
|
|||||
| askToReSubmit | bool | 1 | √ | false |
|
|
|||||
| newDeadline | timestamptz | 35,6 | √ | null |
|
|
|||||
| courseDomainId | int4 | 10 | √ | null |
|
|
|||||
| programTermId | int4 | 10 | √ | null |
|
|
|||||
| scheduleDetails | jsonb | 2147483647 | √ | null |
|
|
|||||
| isResubmit | bool | 1 | false |
|
|
||||||
| showRejectedPopup | bool | 1 | √ | false |
|
|
|||||
| submitXByXColumns | jsonb | 2147483647 | √ | '[]'::jsonb |
|
|
|||||
| submitXByXRows | jsonb | 2147483647 | √ | '[]'::jsonb |
|
|
Indexes
| Constraint Name | Type | Sort | Column(s) |
|---|---|---|---|
| GroupMetricSubmission_pkey | Primary key | Asc | id |


