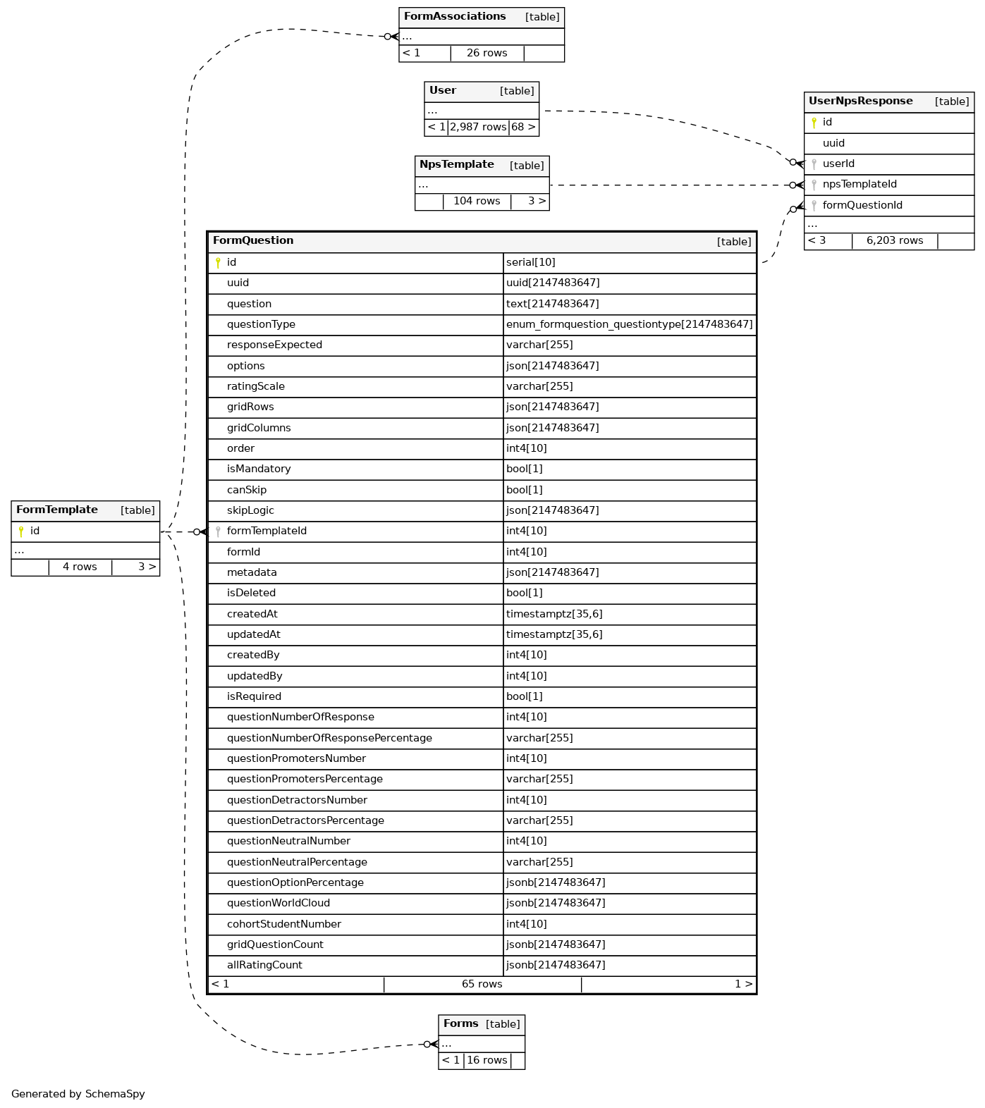
Columns
| Column | Type | Size | Nulls | Auto | Default | Children | Parents | Comments | |||
|---|---|---|---|---|---|---|---|---|---|---|---|
| id | serial | 10 | √ | nextval('"FormQuestion_id_seq"'::regclass) |
|
|
|||||
| uuid | uuid | 2147483647 | null |
|
|
||||||
| question | text | 2147483647 | null |
|
|
||||||
| questionType | enum_FormQuestion_questionType | 2147483647 | null |
|
|
||||||
| responseExpected | varchar | 255 | null |
|
|
||||||
| options | json | 2147483647 | √ | null |
|
|
|||||
| ratingScale | varchar | 255 | √ | null |
|
|
|||||
| gridRows | json | 2147483647 | √ | null |
|
|
|||||
| gridColumns | json | 2147483647 | √ | null |
|
|
|||||
| order | int4 | 10 | √ | 0 |
|
|
|||||
| isMandatory | bool | 1 | √ | false |
|
|
|||||
| canSkip | bool | 1 | √ | false |
|
|
|||||
| skipLogic | json | 2147483647 | √ | null |
|
|
|||||
| formTemplateId | int4 | 10 | √ | null |
|
|
|||||
| formId | int4 | 10 | √ | null |
|
|
|||||
| metadata | json | 2147483647 | √ | null |
|
|
|||||
| isDeleted | bool | 1 | √ | false |
|
|
|||||
| createdAt | timestamptz | 35,6 | √ | null |
|
|
|||||
| updatedAt | timestamptz | 35,6 | √ | null |
|
|
|||||
| createdBy | int4 | 10 | null |
|
|
||||||
| updatedBy | int4 | 10 | √ | null |
|
|
|||||
| isRequired | bool | 1 | √ | false |
|
|
|||||
| questionNumberOfResponse | int4 | 10 | √ | 0 |
|
|
|||||
| questionNumberOfResponsePercentage | varchar | 255 | √ | '0'::character varying |
|
|
|||||
| questionPromotersNumber | int4 | 10 | √ | 0 |
|
|
|||||
| questionPromotersPercentage | varchar | 255 | √ | '0'::character varying |
|
|
|||||
| questionDetractorsNumber | int4 | 10 | √ | 0 |
|
|
|||||
| questionDetractorsPercentage | varchar | 255 | √ | '0'::character varying |
|
|
|||||
| questionNeutralNumber | int4 | 10 | √ | 0 |
|
|
|||||
| questionNeutralPercentage | varchar | 255 | √ | '0'::character varying |
|
|
|||||
| questionOptionPercentage | jsonb | 2147483647 | √ | '[]'::jsonb |
|
|
|||||
| questionWorldCloud | jsonb | 2147483647 | √ | '[]'::jsonb |
|
|
|||||
| cohortStudentNumber | int4 | 10 | √ | 0 |
|
|
|||||
| gridQuestionCount | jsonb | 2147483647 | √ | '[]'::jsonb |
|
|
|||||
| allRatingCount | jsonb | 2147483647 | √ | '[]'::jsonb |
|
|
Indexes
| Constraint Name | Type | Sort | Column(s) |
|---|---|---|---|
| FormQuestion_pkey | Primary key | Asc | id |


